Free Tools for Makers
To support enthusiastic engineers investing their spare time in great projects, SEGGER offers its embedded emPower OS and the software tools Embedded Studio, Ozone and SystemView free of charge for educational use, hobbyists and makers.
Tools and Software Free for Non-Commercial Use
Engineers, hobbyists and students interested in using SEGGER's offering for non-commercial use are presented with a direct and unobstructed access to these professional software components and tools. No registration required, no forms to be completed, just click the respective download button to get started. Develop faster and dig deeper into your code while debugging. Complete your project with confidence that it is based on commercial grade offerings.
Getting Started
Try emPower OS with Embedded Studio
emPower OS is available as "Embedded Studio PRO for Cortex-M Library Package" from within Embedded Studio. It is delivered in object code. For using emPower OS with Embedded Studio simply install Embedded Studio and follow the steps below to get started.
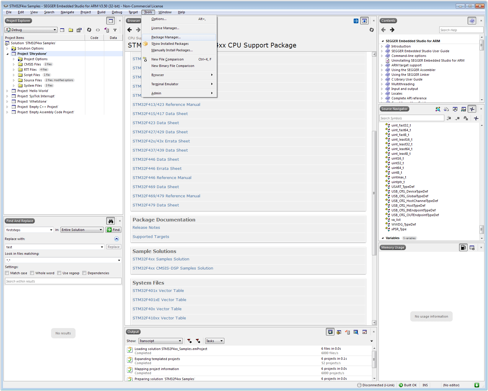
Now get the Embedded Studio PRO Library Package.
- Open Embedded Studio.
- Go to
Tools -> Package Manager...- If prompted to check for packages, select Yes.
- Click "Next" and "Next". The packages will be downloaded. Click "Finish".
The Embedded Studio PRO Library and Board Support Packages are ready for use to create your first emPower OS with Embedded Studio PRO.
For a more detailed description how to create your first project please follow the link to the Embedded Studio PRO page.
Professional RTOS and middleware for embedded systems
embOS
The Heart of Every IoT Project
embOS is a priority-controlled real time operating system (RTOS), designed to be used as a foundation for the development of embedded real-time applications. It is a zero interrupt latency, high-performance RTOS that has been optimized for minimum memory consumption in both RAM and ROM, as well as high speed and versatility.
emWeb
Our high-performance Web server allows you to provide an operating system independent user interface (UI).
- Provide easy to use graphical interfaces for control or data acquisition
- Compatible with all browsers for PC/Mac and mobile devices
- Supports modern standards like WebSockets, REST, SSE and many more
emCrypt
The Crypto-Library emCrypt provides the building blocks for today's secure protocols. The high level of connectivity and the resulting accessibility via network makes security a prime requirement for today's embedded and IoT devices. Due to the cryptographic nature of emCrypt export regulations apply.


