Skip to main content
  • Products
  • Software evaluation
  • Downloads
  • Free utilities
  • Purchase
  • Silicon Vendors
  • Support
  • About us
  • Blog
  • Forum
  • Search
  • Jobs
  • Newsletter
  • Blog
  • Contact
  • Shop
  • Embedded Studio
  • Code Editor

    Code Editor

    Embedded Studio has a built-in editor that is particularly well suited to editing code. Its features provide you with everything needed for efficient development.

    Buy now
    Downloads
    Documentation
    SEGGER Embedded Studio

    The built-in editor is far more than a simple text editor. These are some of its features.

    Bracket highlighting

    For easy identification of code blocks, even with not nicely formatted code, the matching bracket to the one at the cursor is highlighted.

    ES_bracket-highlighting

    Code completion

    Embedded Studio provides suggestions for code completion based on your application, while you type.

    ES_code-completition

    Code folding

    For folding code that is currently irrelevant.

    The image displays a programming code snippet, focusing on the definition of the `SysTick_Handler` function. It includes conditional compilation directives and error messages related to building a solution in a development environment. The context relates to a hardware timer exception handler.

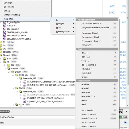
    Code templates

    Code templates enable easy insertion of text blocks, such as function headers for documentation tools, or skeletons for your functions.

    ES_templates

    Easy navigation

    Quick input for text, methods, and files accelerate search and open. Bookmarks provide fast switches between locations of interest.

    ES_bookmark

    Syntax highlighting

    The code editor supports the language of the source file it is editing, showing code with syntax highlighting.

    ES_syntax-highlighting

    Toggle Split Window

    Split Windows enable a quick overview of different source lines in the same file.

    The image displays a code snippet from a C programming file for a SEGGER embedded application. It includes comments, header information, and function prototypes for RTOS and BSP integration. Key features include references to extern "C" for C++ compatibility and a main task function declaration.

    Unused code highlighting

    Based on pre-processor defines, from the project settings or the sources, unused code is greyed out.

    ES unused code 2

    Visual Scrollbar Appearance

    Embedded Studios Scrollbar shows different Information about the code so that it can be navigated to quickly.

    The image shows a coding interface with source code displayed on the left, including function calls and comments about software timers. On the right, there is a source navigator panel containing a list of libraries and functions related to embedded systems programming.
    • User manual
    • Online documentation
    • List of downloads
    • Release notes
    • Update notification
    • Pricing
    • Support
    • Silicon vendor resources

    Headquarters

    SEGGER Microcontroller GmbH

    Ecolab-Allee 5
    40789 Monheim am Rhein, Germany
    info@segger.com
    Tel.: +49-2173-99312-0
    Fax: +49-2173-99312-28

    Locations

    USA: SEGGER Microcontroller Systems LLC

    Boston area
    101 Suffolk Lane
    Gardner, MA 01440, USA
    us-east@segger.com
    Tel.: +1-978-874-0299
    Fax: +1-978-874-0599

    Silicon Valley
    Milpitas, CA 95035, USA
    us-west@segger.com
    Tel.: +1-408-767-4068

    China: SEGGER Microcontroller China Co., Ltd.

    Room 218, Block A, Dahongqiaoguoji
    No. 133 Xiulian Road
    Minhang District, Shanghai 201199, China
    china@segger.com
    Tel.: +86-133-619-907-60

    ISO 9001 certified

    ISO 9001

    ISO 27001 certified

    ISO 27001

    30+ years of experience

    First-class embedded software tools since 1992
    • Imprint
    • Disclaimer
    • Code of Conduct
    • Privacy Policy
    © 2026 SEGGER - All rights reserved.