J-Link Third-Party Applications
Some companies support the use of J-Link in their applications. Following is a list of these applications and their purpose.
Overview
For companies which offer the use of J-Link in their applications, we provide the opportunity to get listed on this page. In case of interest, please get in touch with SEGGER (info@segger.com).
Micrium's µC/Probe
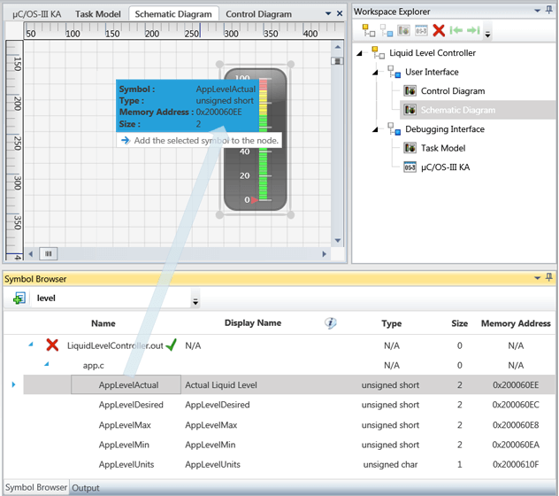
µC/Probe is an application to view and access the symbols of programs running on embedded systems.It visualizes variables and their values in meters, graphs and numeric indicators and gives the options to change or toggle the value of any variable.
µc/Probe can interface with the embedded system using a J-Link without the need of a kernel on the embedded system. It supports many cores and comes with the corresponding target codes to interface with them. Since version 3.0 Probe can interface with Cortex cores via J-Link out of the box, without any target code.
Download and further information: https://www.silabs.com/developers/micrium
NXP FreeMASTER
FreeMASTER is a real-time data visualization tool that allows non-intrusive monitoring of variables on an embedded system, via J-Link and the debug interface of the MCU. It provides multiple GUI widgets to visualize the variable values (graphs, speedometers, ...). FreeMASTER is available free of charge.
Download and further information: https://www.nxp.com/freemaster
IO Ninja is capable of:
- Acquiring and sending data over various transport channels (serial, IP networks, USB, named pipes, ... );
- Efficient handling of massive multi-gigabyte data logs with optional post-processing (for example, IO Ninja can decode a custom protocol and produce human-readable output);
- Colorizing acquired data according to preset regular expression patterns;
- Measuring byte/time distances, local throughputs, and all standard checksums on the fly;
- And much more!
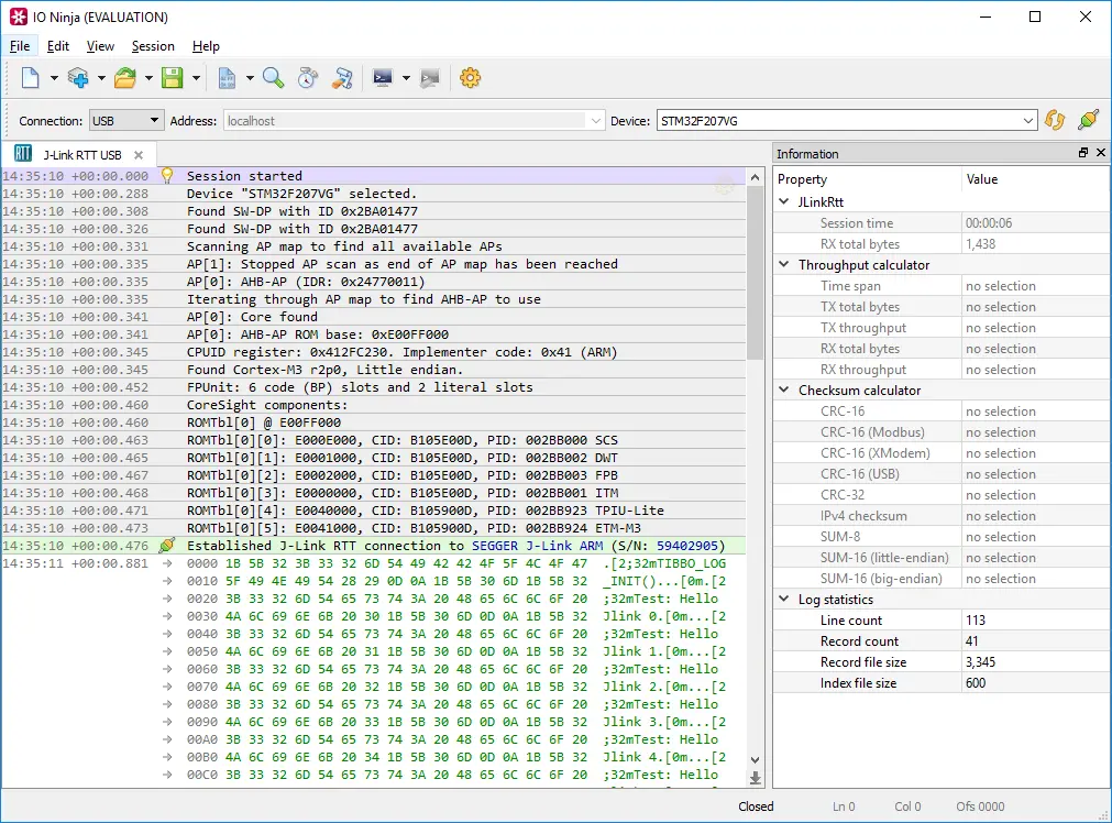
The J-Link RTT plugin for IO Ninja captures real-time trace (RTT) output from J-Link Probes and lends the entire spectrum of IO Ninja features to the efficient analysis of RTT logs.
Download and further information: https://ioninja.com/



